建議系統版本 : 21H2 ~ 22H2版本
(許多輔助不支援 23H2 ~ 24H2 版本)
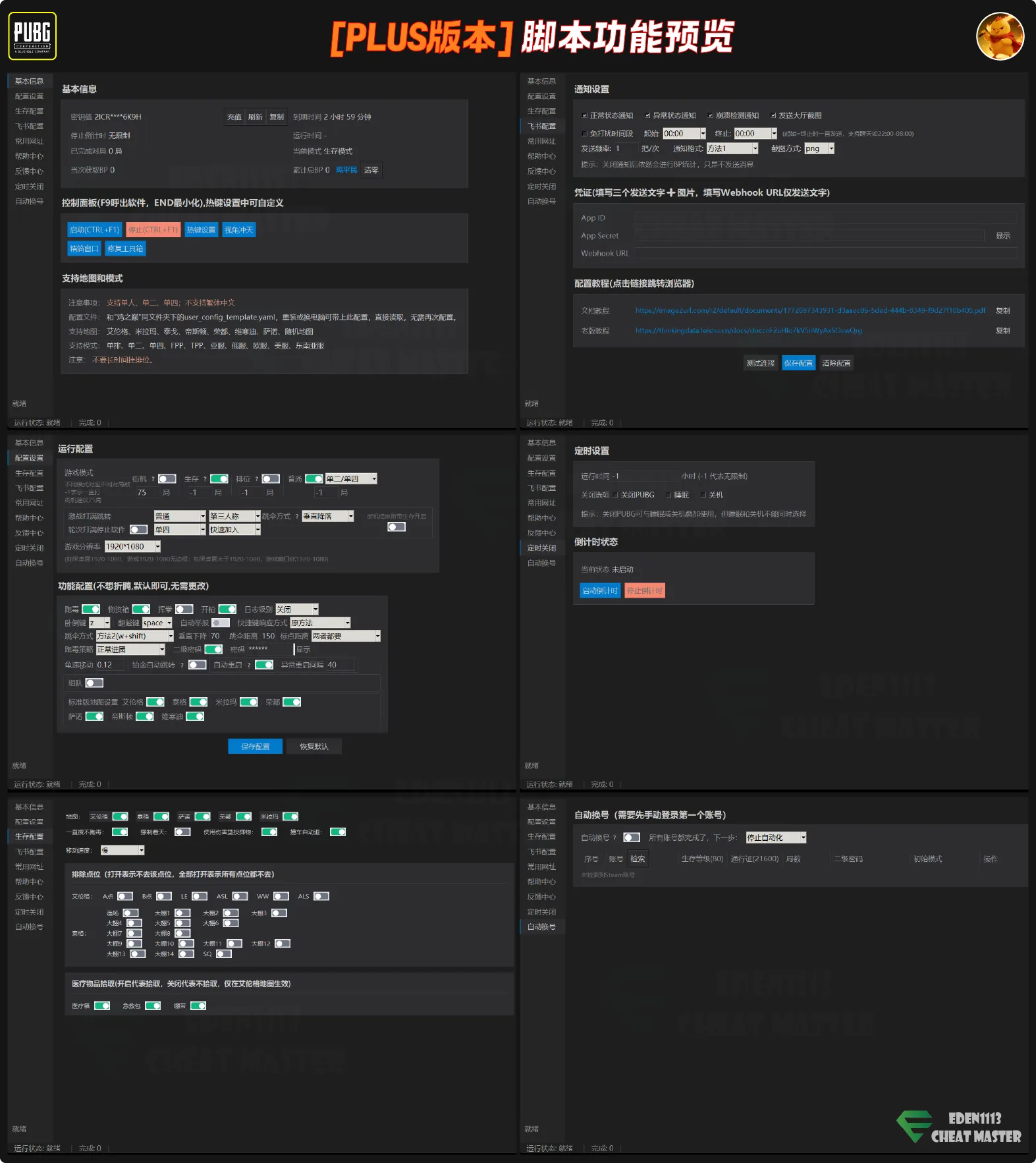
📢圖形辨別 : 完全沒有讀取遊戲內存數據,極度安全 !
📢版本區別 : [BP版] 只掛BP [PLUS版] 經驗值+BP
📢效果參考 : [BP] 每日2W~4W [等級] 每日20~40等




1.商品加入購物車,下單付款完成結帳。
2.付款後等待2~10分重整網頁,取得卡號。
3.看到卡號同時也會有下載,點開帶說明。
4.任何問題可透過 DISCORD 提供售後服務。
Artale腳本不讀取電腦記憶體資料,因此在安全性上有較高保障。
雖然在效能上不如內存掛機腳本強大,但穩定性絕對是更高的。
適合長時間使用,穩定掛機使用,大程度上減少封號相關風險。
腳本不支援自訂地圖,只支援特定我們提供的地圖清單
支援地圖數量都是很夠的,常用好用的掛機地圖都有給
(支援地圖後續還會持續增加,並強化功能,敬請期待)
(支援清單不公開,請見諒,也請不要問支援地圖名稱)
腳本不會自動買水,也無法切掉遊戲窗口使用。
可以把電腦螢幕關掉,但遊戲與輔助需要開著。
因為這產品本身是 [腳本] 不是 [外掛] 還請悉知!
(腳本原理 : 透過Ai圖像辨別,依照識別運行的)
腳本全功能免錄製,自動運行。
購買腳本之後,會教使用方式。
Ai腳本 : 無多開功能 (需配合VM使用,才能達成多開)
多開必需先使用VM虛擬機程序 (且去虛擬化)
然後1台實體電腦,可開立無限個VM虛擬機
開虛擬機之後,每個都得配置1張卡號與腳本
(無限個是理論,但主要得依照你電腦的效能)
VM虛擬機 - 去虛擬化 : 讓虛擬機本身可繞過遊戲檢測
這樣的用意是讓遊戲判定虛擬機為真實電腦,才能玩!
腳本卡號問題 : 每台虛擬機都要一張卡號,不能共用
簡單來說就是 : 你要幾開,就要多少張卡,淺顯易懂!
商場有提供相關服務 : 前往購買(點我)
Mac電腦 : 可以支援,但必須在Mac電腦裡面灌Win系統!
(我們不提供相關服務,且Win系統建議21H2~22H2版本)
Win系統 : 必須要是Win10或Win11 (不支援Win7/Win8)
(不論Win電腦/Mac電腦,都是同樣只能夠支援Win10/11)
售前說明:
下單附贈完整中文說明,讓您玩得舒舒服服。
購買後無法因任何原因退款/換卡/補償,請三思
可能包括 : 輔助跑路 / 賣場倒閉 / 等不可控因素
且所有永久卡,僅用到產品停更為止,無法補償
(已經於免責聲明中多次提及,下單購買即視同意)
下單後卡號和使用說明可至會員中心->訂單->查看
輔助都有封號可能,請評估風險,賣場不提供補償
#絕地求生腳本 #PUBG腳本 #圖色腳本 #並非外掛
#外掛 #非輔助 #輔助 #PUBG絕地求生 #圖形辨別